Welcome to 0x0to0x1
Explore my crypto journey from zero to one through various projects.

Uniswap V2
is an automated market maker (AMM) protocol, which enables decentralized token swaps through liquidity pools without relying on traditional order books.

ERC20
is a standard interface for EVM tokens. The standard allows for the implementation of a standard API for tokens within smart contracts. This standard provides basic functionality to transfer tokens, as well as allow tokens to be approved so they can be spent by another on-chain third party.

LayerZero
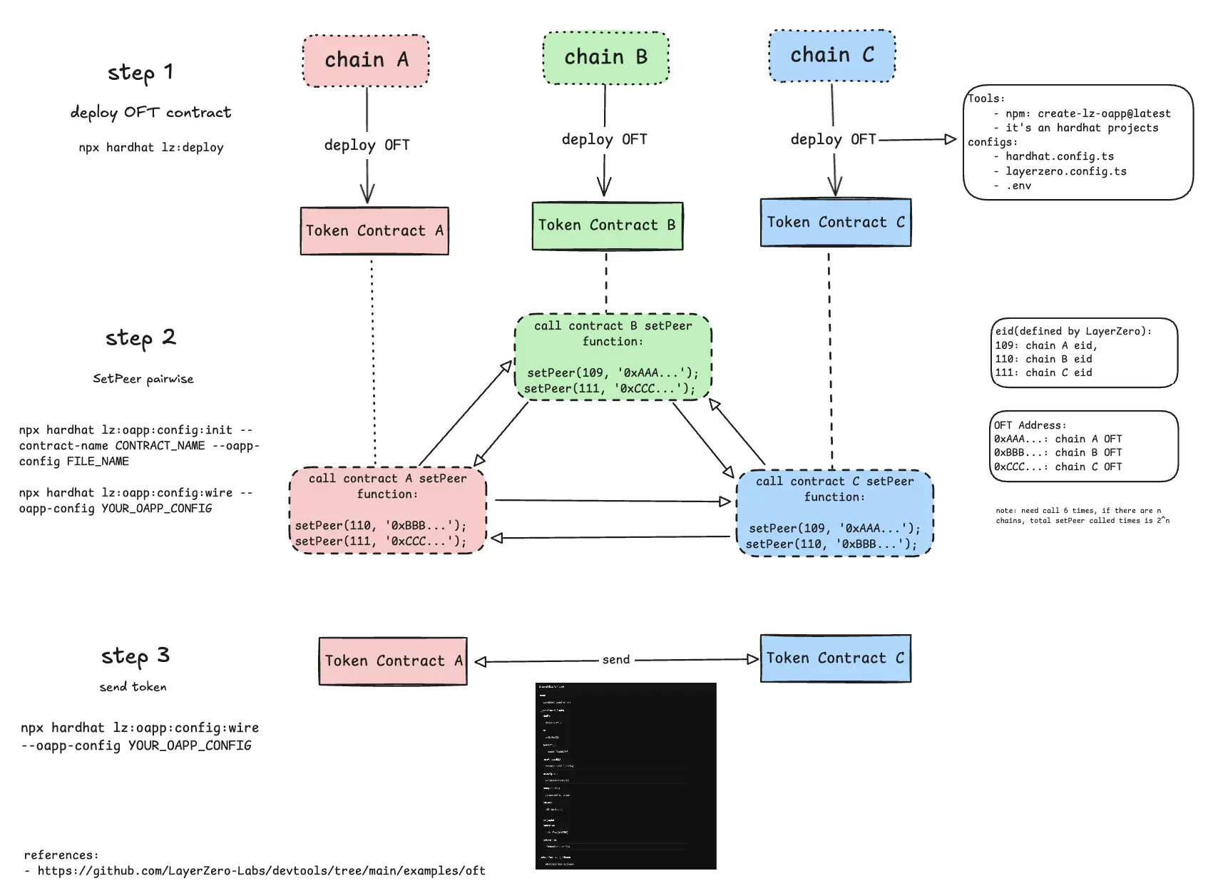
is a cross-chain communication protocol that allows for the transfer of data and assets between different blockchain networks.